Geometry Nodes
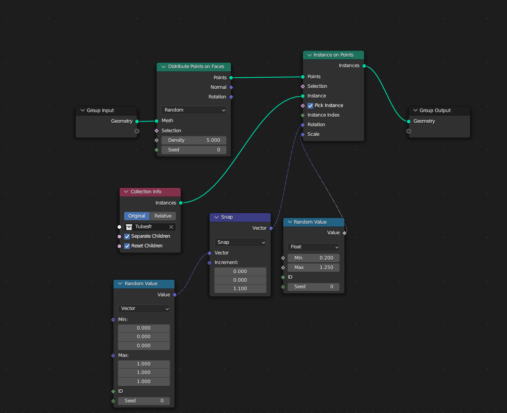
During this project I wanted to do something interesting using Blender's Geometry Nodes. I modeled one of the tower like shapes and then used an Instance on Points node and a Distribute Points on Faces node to turn a regular plane into the interesting architecture you see below. I then created the environment. I added the camera shake using the Camera Shakify Plug-in on Blender. I used an HDRI for the sky and lighting.







Still Environmental Render
Individual plane with Geometry Nodes
Geometry Node Set Up
